超期年审将被暂停发放养老金
城乡居民领取养老保险待遇资格认证是社保机构一年一度对养老待遇领取人进行待遇资格审查的认证,参保人需在上个年审日的12个月内进行资格认证,超期年审将被暂停发放养老金!!!

农村老年人办理该事项可到社保部门现场办理或通过手机小程序“粤省事”办理,也可在村委会(社区)的“粤智助”政府服务自助机办理,使用“粤智助”办理城乡居民领取养老保险待遇资格认证的步骤:
办理条件:已申请正常待遇申领及已参加城乡居民养老保险的群众。
“粤智助”政府服务自助机操作流程
![]()
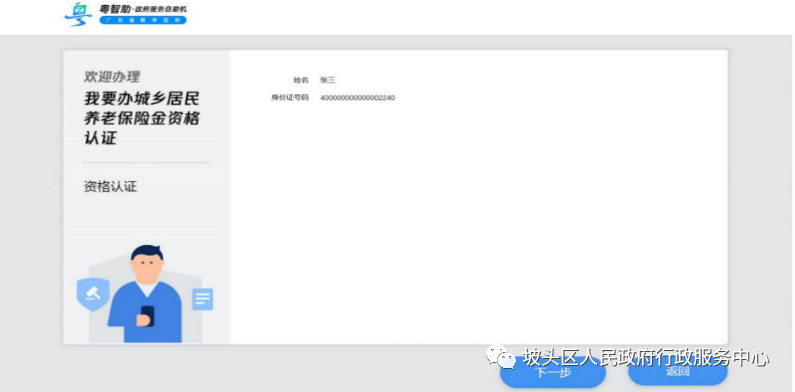
第一步:点击【我要办城乡居民养老保险金资格认证】;

第二步:点击【刷身份证获取信息】或者【手动输入信息】;

第三步:资格认证;

第四步:人脸识别;

第五步:查看认证结果。

自“粤智助”政府服务机投入使用以来,实现了群众在家门口的村委会就可以办成事。现在群众利用“粤智助”刷一下身份证,还可以快速查询社保医保明细、不动产登记证、法律服务机构、职业资格证书,免费打印户口本身份证复印件、出生医学证明、生育登记证明、结婚证以及个人粤康码、核酸检测结果、疫苗接种记录等。忘记带身份证,也可以通过扫 “粤省事码”或输入身份证号码加人脸识别等方式进行身份认证,同样可以办成事,让群众少跑腿,提高办事效率。

坡头区“粤智助”政府服务机服务点
1.坡头区行政服务中心、坡头区人社局一楼大厅
2.官渡镇:官渡镇政府公共服务中心、大龙村委会、三角村委会、三角村委 会、潭村村委会、 新村村委会、黄桐村委会、东岸村委会、 大垌村委会、高山村委会、麻俸村委会、埤头村委会、岭尾村委会、高岭村委会、山嘴村委会、北马村委会
3.龙头镇:上蒙村委会、邓屋村委会、石窝村委会、移民村委会、山塘村委会、龙头村委会、泉井村委会、绿水村委会、路西村委会、 莫村委会
4.坡头镇:坡头镇政府公共服务中心、前进村委会、博立村委会、新塘村委会、塘博村委会、塘尾村委会、麻登村委会、梧村村委会、高山村委会、五合村委会、岑霞村委会、民有村委会
5.乾塘镇:大仁堂村委会、三合村委会、南寨村委会、乾塘村委会、三片村委会、沙城村委会、米稔村委会
6.南三镇:所有村(社区)
7.南调街:麻东村委会、南调村委会、林口村委会
8.麻斜街:所有村(社区)

无障碍阅读
网站首页
政务公开
政务服务
互动交流
营商环境
魅力坡头
活力高新
粤公网安备案44080402000117